locr
//
Docs
Vms2TileServer
Architektur Überlegungen
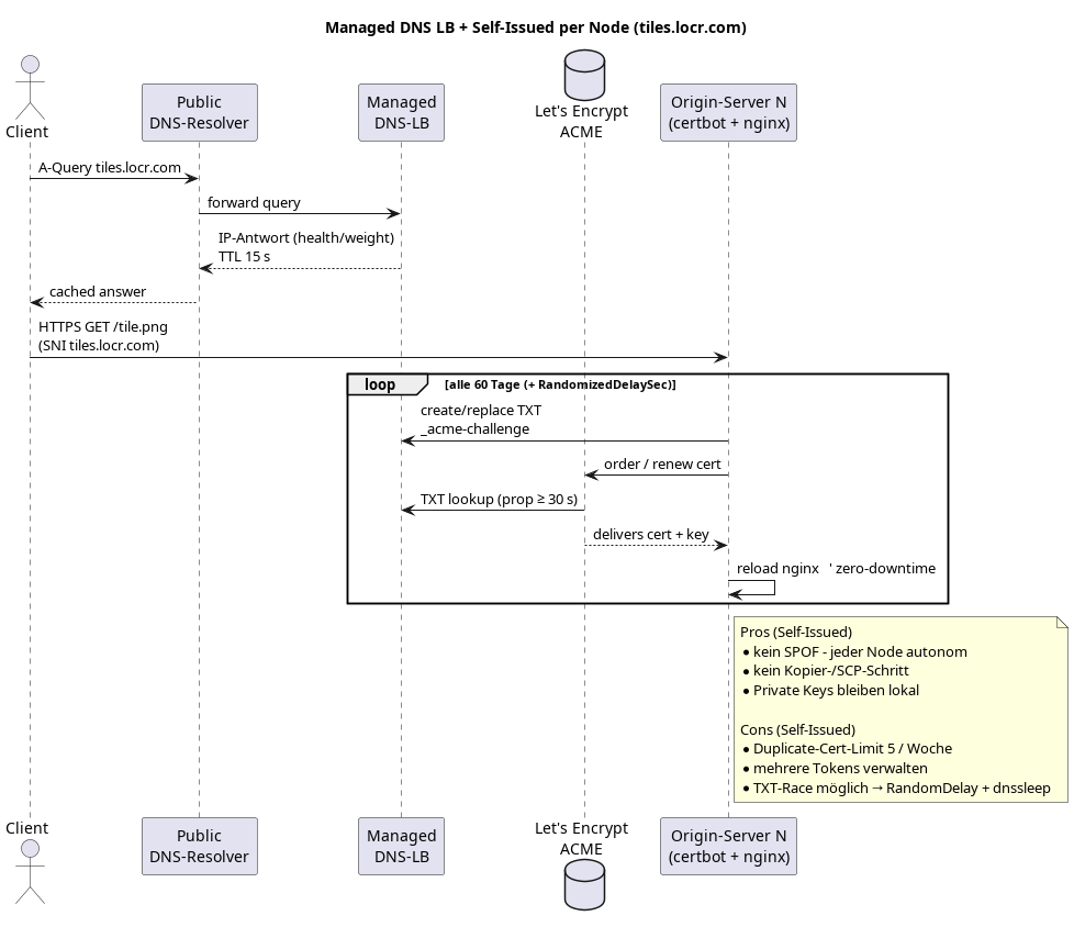
DNS Load Balancing (self-issued SSL per node)
DNS Load Balancing (self-issued SSL per node)